1 软件设置
使用 Smart 200 做 PN 通讯时,PLC 和 MicroWIN SMART 调试软件均需升级到 V2.4。
1.1 安装 GSDML 文件

<图 1-1="" g120="" gsdml="">
选择"GSDML Management",安装需要进行通讯的 G120 所对应版本的GSDML 文件。
1.2 PROFINET 向导配置
(1)激活 PROFINET controller,点击 next。

<图 1-2 激活 PROFINET controller>
(2)输入PLC 的 IP 地址和子网掩码;添加需要控制的 G120 从站的 GSDML 文件,注意要和实际的变频器版本一致;对新添加的 G120 设备输入 IP 地址和设备名称,注意这里输入的地址和名称需要和实际的 G120 当前的 IP 地址设备名称一致;最后点击"next"。

<图 1-3 PLC 和 G120 的 IP 地址配置>
(3)选择所需要的报文,点击"Add";设置报文发送和接收的起始地址。由于使用SINA_SPEED 块需要使用标准报文 1,所以在这里添加"Standard telegram 1, PZD-2/2"。

<图 1-4 G120 报文配置>
(4) 向导的最后一步会总结当前从站的一些通讯参数,最后点击"Generate"。

<图 1-5 G120 通讯参数>
2 使用 SINA_SPEED 控制变频器
2.1 SINA_SPEED 管脚定义
参数 | 输入/输出 | 数据类型 | 描述 |
EnableAxis | IN | BOOL | "EnableAxis" = 1 -> 启动驱动 |
AckError | IN | BOOL | 为 1 时确认故障 |
SpeedSp | IN | REAL | 速度设定值。速度设定值会随着参考转速改变而改变; 例如,参考转速是1000rpm,速度设定值的范围是(0,1000rpm) |
Refspeed | IN | REAL | 驱动参考转速。数值范围是(6,210000rpm) |
ConfigAxis | IN | WORD | 没有直接在块中定义的一路输入;具体参考"ConfigAxis"的详细信息(缺省值为 0) |
Starting_I_add | IN | DWORD | PROFINET IO:指向 I 存储区的指针起始地址 |
Starting_Q_add | IN | DWORD | PROFINET IO:指向 Q 存储区的指针起始地址 |
AxisEnabled | OUT | BOOL | 驱动已使能 |
Lockout | OUT | BOOL | 1=接通禁 |
ActVelocity | OUT | REAL | 实际速度,跟参考转速相关 |
Error | OUT | BOOL | 1 =组错误 |
<表 2-1="" sina_speed="">
2.1.1 ConfigAxis 位定义
ConfigAxis | 含义 |
Bit0 | OFF2 |
Bit1 | OFF3 |
Bit2 | 使能运行 |
Bit3 | 使能斜坡函数发生器 |
Bit4 | 继续斜坡函数发生器 |
Bit5 | 使能速度设定值 |
Bit6 | 运转方向 |
Bit7 | 强制打开报闸 |
Bit8 | MOP 设定值增加 |
Bit9 | MOP 设定值减小 |
Bit10 | 预留 |
Bit11 | 预留 |
Bit12 | 预留 |
Bit13 | 预留 |
Bit14 | 预留 |
Bit15 | 预留 |
<表 2-2="" configaxis="">
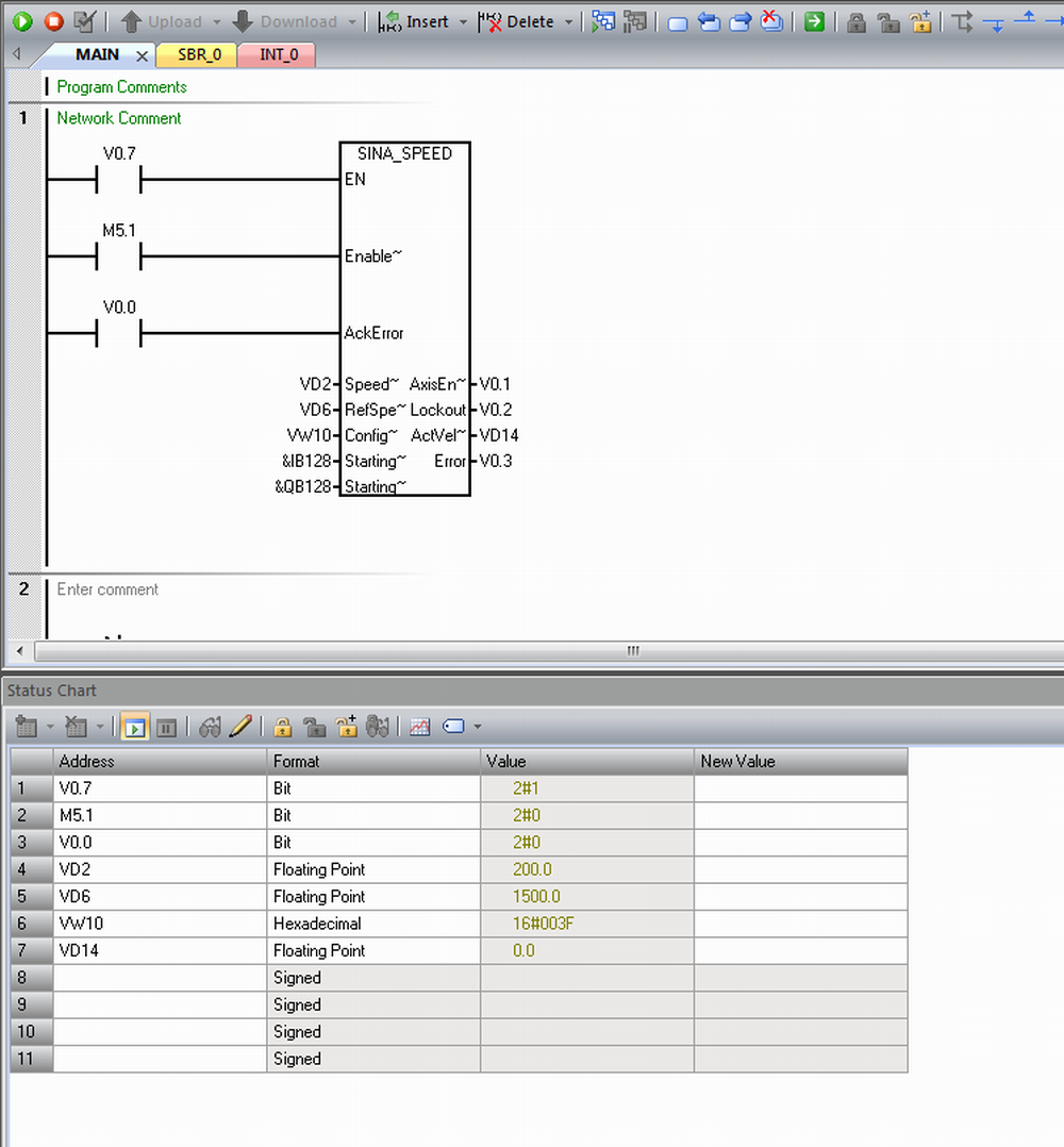
2.2 SINA_SPEED 应用实例-控制变频器启动及速度给定
参数管脚 | 参数值 | 描述 |
SpeedSp | 200 | 设定转速 |
RefSpeed | 1500 | 参考转速 |
ConfigAxis | 16#003F | |
Starting_I_add | &IB128 | I 存储区起始地址指针 |
Starting_Q_add | &QB128 | Q 存储区起始地址指针 |
<表 2-3="" sina_speed="">

<图 2-1="" sina_speed="">
其余参数不变,将 EnableAxis 设置为 1;之后变频器将启动运行,实际速度将按照设定斜坡上升到设定转速,下图中可以看到,当实际转速到达设定转速时,ActVelocity 显示 199.8596rpm。

<图 2-2="" sina_speed="">